Boost.space: Don’t wait for a stock card, reserve one
Reservation is used to reserve stock cards in a certain quantity on a certain date.
It is advisable to create a stock reservation when you need to have a stock card in stock on a specific date (e.g. when production is scheduled for specific days or for an arranged collection of a stock itemItems are rows in records (order/request/invoice/purchase...) by a client). A reservation can be created in general for all internal warehouses or for one specific warehouse.
In larger companies, reservations are used for production planning, where buyers use stock reservations to see what material will need to be stocked on what days.
For reservations, you can set:
- Stock card – which stock card is reserved;
- Quantity – the reserved quantity of the stock item;
- Warehouse (Stock)– which warehouse the reservation applies to;
- StatusIn Boost.space, statuses are indicators assigned to records within modules to represent their current state or progress. They can be system-defined, such as "Active" or "Done," or custom-created to fit specific workflows. Statuses help track and manage tasks, projects, and processes efficiently. – for an easy overview of the reservation process;
- Reserved on – what the reservation is specifically related to, there are three options to choose from: business case, contract, and task -> after selecting it, a new field is displayed to specify the selection;
- Note – another note about the reservation;
- From – since when the stock item should be available;
- To – by when the stock item should be available;
- Reserved for – which userCan use the system on a limited basis based on the rights assigned by the admin. is requesting the reservation;

Currently reserved quantity
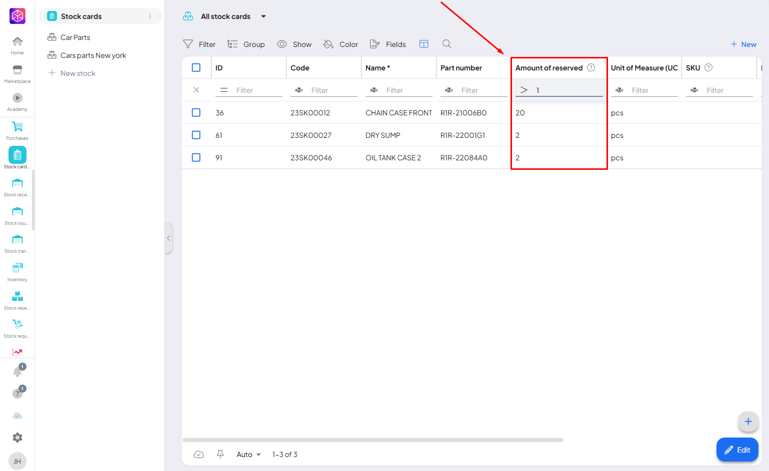
The currently booked quantity is also displayed in the Stock Cards addonTools in the Boost.space system that extend primary modules with additional functionality, allowing customization of workflows to fit your company's needs. They offer features such as creating forms, managing projects, and facilitating communication. Each addon integrates with others, enhancing the overall functionality of your workspace. in the “amount of reserved” column. If you have many of Stock cards you can use filtering.

The reservation feature in Boost.spaceA platform that centralizes and synchronizes company data from internal and external sources, offering a suite of modules and addons for project management, CRM, data visualization, and more. Has many features to optimize your workflow! allows usersCan use the system on a limited basis based on the rights assigned by the admin. to reserve specific stock cards in a defined quantity and timeframe, ensuring materials are available when needed for production or client orders. It supports detailed settings such as warehouse, quantity, related business case, and responsible user.
If you need help with anything, please contact us at [email protected].